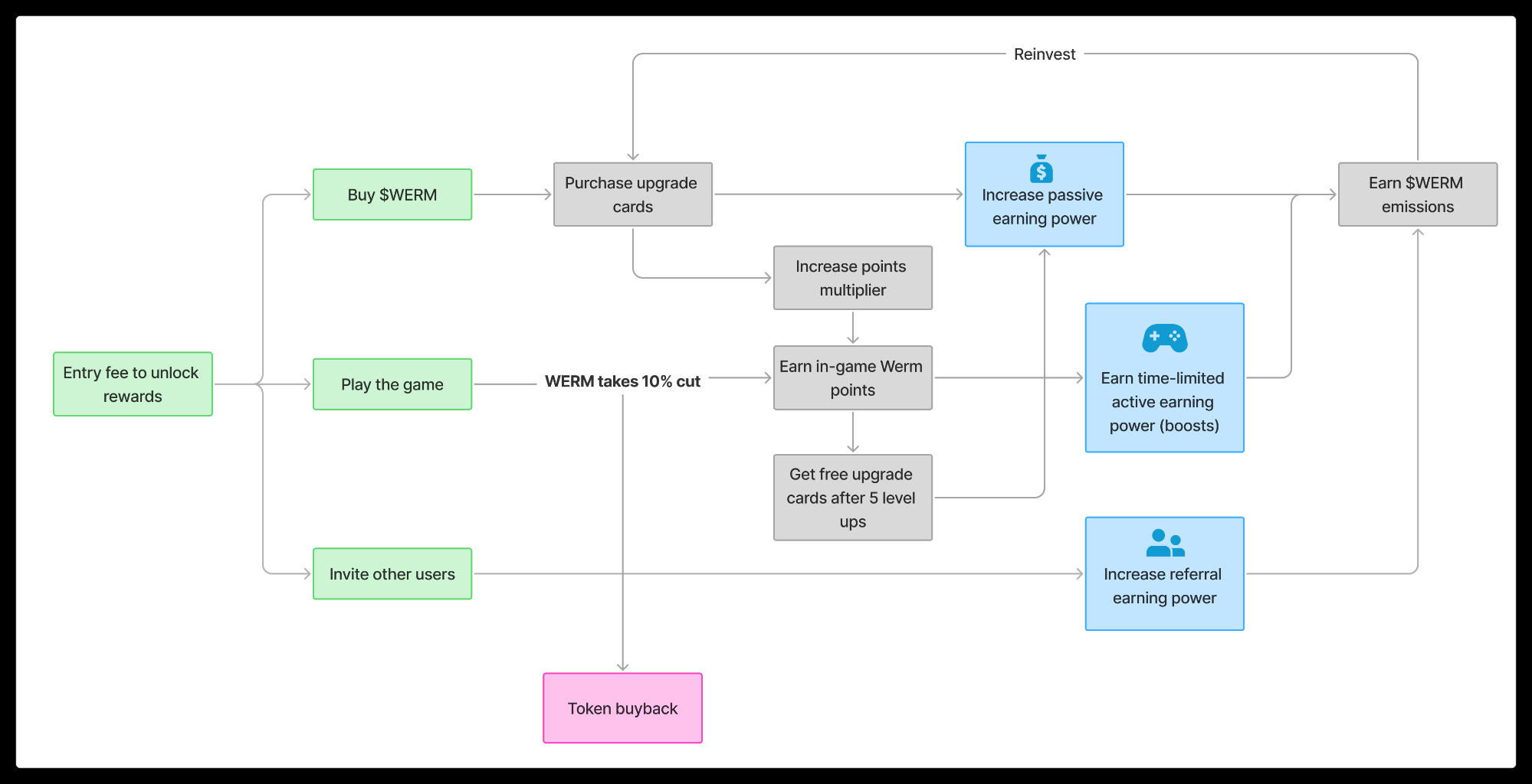
Stop the shenanigan creator coins that do nothing. Here comes the real creator coin. $WERM launches soon, powered by ponzi tokenomics. Read the rules carefully and sign up on our website before it closes. 👇 Werm documentation: https://werm.gitbook.io/werm-fun Werm is a skill based betting game inspired by Snake. You bet, pick an item, and fight other players. If you die, you leave your deposit behind. If you kill, you take theirs. You can leave any time. We have been building for 17 months. The hardest part? Building a concurrent user base. We are a small startup of three people with zero budget, no connections, and no investors. So we are using our token launch to pay users to come in and try the game. This is where the ponzinomics come in. Everyone in crypto loves making money, so if you join early and help us bootstrap, you will earn a portion of our token, which we will buy back using the revenue we generate. Here is how token incentives are designed for the first 30 days. The earlier you get in and participate, the more likely you will win. So get in early and join the action. Phase 1 rewards being early. Phase 2 rewards active playing. You decide your own strategy, but at the end of the day, the best players will always be profitable. Refer to our documentation if you want more details. When launch? If you have been a test user, you already know the game is fully built. We are testing the token incentive program now, which should wrap up in the next five days. I am aiming for the first of November. Let’s kick off the Base game season. There are a lot of scams about $WERM. Do not trust anything unless it is from this account. I will release the CA as soon as we launch.


