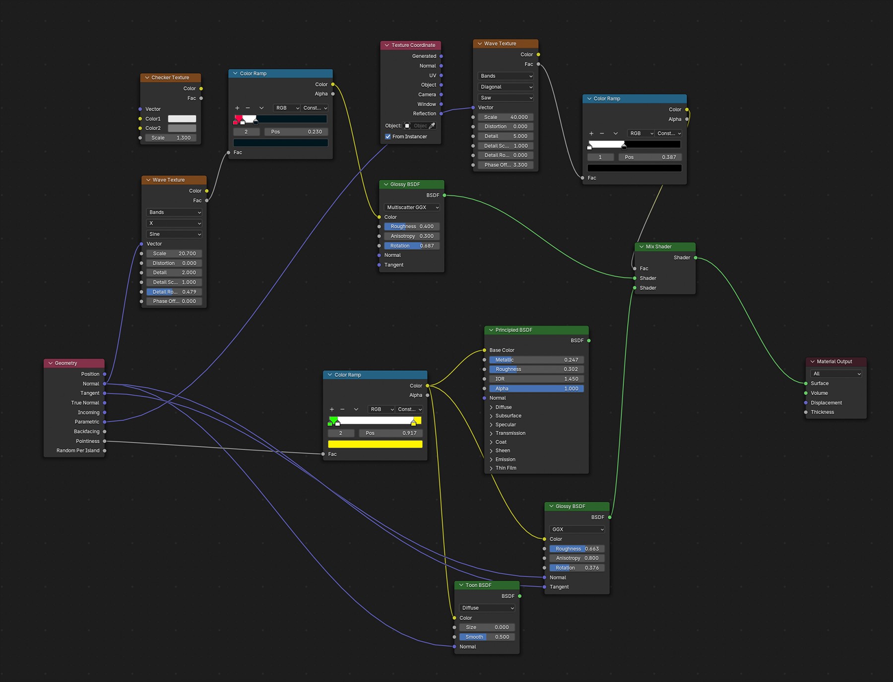
Read just enough about the Blender Python API to generate a simple gradient material with a multi-color ramp input. Now to recreate this chaotic system I've been using on the DFlat series, w/ multiple gradients and wave generators. No, I don't entirely understand how it works, I just spaghetti'ed it. 🫣


